By using our website, you agree to the use of our cookies.
Comment activer l'authentification ?
Informatique, News

Comment activer l’authentification ? 

Dans les paramètres de votre compte, cliquez sur l’onglet MOT DE PASSE ET SÉCURITÉ pour consulter vos paramètres de sécurité. Au pied de la page, sous le titre AUTHENTIFICATION À DEUX FACTEURS, cliquez sur ACTIVER L’AUTHENTIFICATEUR ou ACTIVER L’AUTHENTIFICATION PAR E-MAIL, selon votre préférence. Ainsi,...
Quand sortira l'iPhone 14 ?
Informatique, News

Quand sortira l’iPhone 14 ? 

Date de sortie de l’iPhone 14 : probablement à l’automne 2022. S’il est bien entendu trop tôt pour s’avancer sur une date de lancement fiable pour l’iPhone 14, on s’attend à ce qu’Apple organise son événement annuel d’automne en septembre 2022, comme c’est le cas...
Comment corriger une utilisation élevée du processeur AMD ?
Informatique, News

Comment corriger une utilisation élevée du processeur AMD ? 

Pour corriger une utilisation très élevée du processeur sur votre PC, vous pouvez mettre à jour vos pilotes, rechercher des logiciels malveillants sur votre PC, exécuter des analyses SFC et DISM pour réparer l’image système, exécuter l’utilitaire de résolution des problèmes de performances ou examiner...
Comment s'enlever d'Amazon Prime ?
Informatique, News

Comment s’enlever d’Amazon Prime ? 

Rendez-vous sur la page Amazon Premium : Gérer mes paramètres. Dans la section Paramètres, choisissez l’une des options suivantes : Pour annuler une inscription payante à Amazon Premium, cliquez sur Annulez l’inscription. Ainsi, Pourquoi les films sur Amazon Prime sont payants ? Certains titres sont...
Quel est la dernière version d'Excel ?
Informatique, News

Quel est la dernière version d’Excel ? 

La dernière version en date est la version 2019, elle fait partie de la suite Microsoft Office 2019 et est incluse dans l’abonnement à Microsoft 365. Ainsi, Comment savoir quelle est ma version d’Excel ? Voir le numéro de version de votre programme Office Cliquez...
Quel est le meilleur film de James Bond ?
Informatique, News

Quel est le meilleur film de James Bond ? 

1- Skyfall (2012) On ne pourrait pas parler des meilleurs Bond, sans évoquer Skyfall. C’est le plus gros succès de la franchise. Avec Daniel Craig dans le rôle de Bond, Skyfall est une introspection du personnage de Bond. Ainsi, Pourquoi Georges Lazenby n’a fait qu’un...
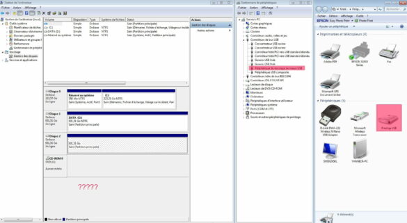
Pourquoi mon périphérique ne s'affiche pas ?
Informatique, News

Pourquoi mon périphérique ne s’affiche pas ? 

Si rien ne s’affiche, il existe une erreur physique au niveau de l’ordinateur, comme un port USB défectueux ou de l’électricité statique. Dans la barre de recherche du menu “Démarrer”, tapez “Gestionnaire de périphériques“. Vous y trouverez la liste de tous les périphériques connectés à...